您可將已由自訂 DPC 管理的裝置遷移至 Android Device Policy (ADP),並善用 Android Management API。
必要條件
- 裝置已由 EMM 透過自訂 DPC 管理。
- 自訂 DPC 已與 AMAPI SDK 整合。
- 裝置已透過 Google Play EMM API 註冊。
- 裝置屬於 Google Play 管理版帳戶企業。
- 裝置搭載 Android 9 以上版本。
- 如果是公司裝置上的工作資料夾,裝置必須搭載 Android 11 以上版本。
在自訂 DPC 中整合 AMAPI SDK
遷移程序需要自訂 DPC 應用程式整合 AMAPI SDK。如要進一步瞭解這個程式庫,以及如何將其新增至應用程式,請參閱 AMAPI SDK 整合指南。
遷移裝置的步驟
- 設定政策,供裝置遷移至 AMAPI 後使用。為提供最佳使用者體驗,這項設定應等同於 DPC 在裝置上強制執行的政策。AMAPI 中的政策必須與裝置在 Play EMM API 中所屬的企業相同。請注意,在 AMAPI 和 Play EMM API 中,特定企業的名稱相同。
- 呼叫
enterprises.migrationTokens.create,為裝置建立遷移權杖。 - 將這個遷移權杖的
value傳送至自訂 DPC。 - 使用 Play EMM API 確認裝置上已安裝 Android Device Policy。
- 使用
DpcMigrationClientFactory建立DpcMigrationClient - 在
DpcMigrationClient上呼叫migrateDeviceManagementToAndroidManagementApi方法。這樣就完成遷移作業。 deviceState變更為ACTIVE,您會透過 Pub/Sub 管道收到STATUS_REPORT訊息。
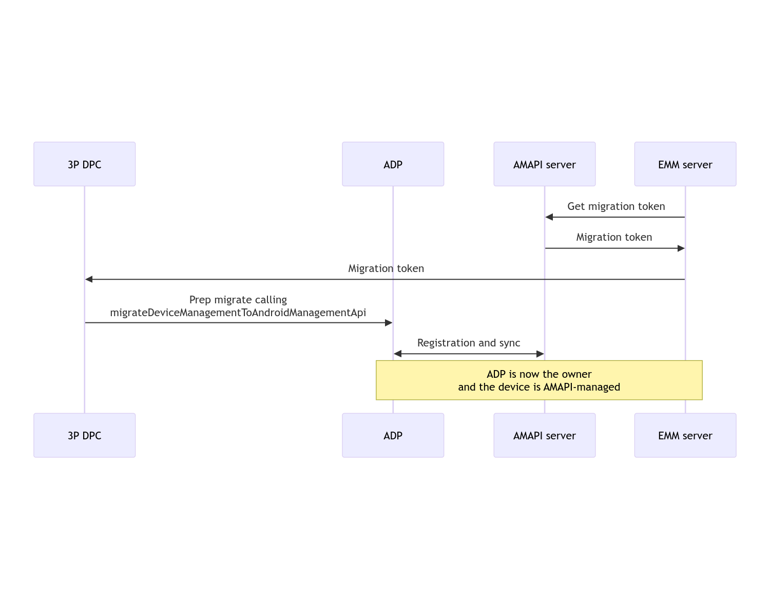
遷移完成後,通話應用程式會失去裝置擁有者或設定檔擁有者權限,因為這些權限會轉移至 Android Device Policy。這個程序可用下列序列圖表示:

注意:裝置必須連上網際網路才能開始遷移。這項程序旨在確保遷移期間即使發生網路中斷,也不會影響遷移作業,因此系統會在實際轉移裝置擁有者或設定檔擁有者權限前,完成需要網路連線的重要作業。
遷移權杖
EMM 伺服器會要求遷移權杖,表示有意遷移由自訂 DPC 管理的特定裝置。遷移權杖在遷移作業順利完成或過期前,都可以使用。
自訂 DPC 整合
首先,您需要建立 DpcMigrationRequest,傳遞權杖,並視需要將已設定的 Wi-Fi 網路清單傳遞至其建構工具:
// Create a DpcMigrationRequest
DpcMigrationRequest request =
DpcMigrationRequest.builder()
.setMigrationToken(token)
.build();
然後,您可以使用 DpcMigrationClient,並透過 migrateDeviceManagementToAndroidManagementApi 啟動遷移程序:
// Create a DpcMigrationClient
DpcMigrationClient dpcMigrationClient = DpcMigrationClientFactory.create(context);
try {
// Use helper function to retrieve Admin component name
var adminComponentName = getAdminComponent(context);
ListenableFuture<DpcMigrationAttempt> futureAttempt =
dpcMigrationClient.migrateDeviceManagementToAndroidManagementApi(
new ComponentName(context, DpcMigrationNotificationReceiver.class),
adminComponentName,
request);
// handle futureAttempt
} catch (RuntimeException e) {
// send failure feedback: "Error: " + e
}
設定 NotificationReceiverService 並追蹤遷移作業
在自訂 DPC 中實作 NotificationReceiverService。
裝置會透過 DpcMigrationAttempt 追蹤遷移程序。
您可以直接使用 migrateDeviceManagementToAndroidManagementApi 傳回的項目,也可以使用 getMigrationAttempt 和 listMigrationAttempts 方法取得及列出遷移嘗試。
// Passing an empty name, we retrieve the last attempt
var request = GetDpcMigrationAttemptRequest.builder().build();
var attempt = client.getMigrationAttempt(request);
您可以選擇使用 NotificationReceiverService 設定 DpcMigrationListener,監聽 DpcMigrationAttempt 的狀態更新。
// DpcMigrationNotificationReceiver for callback handling
public class DpcMigrationNotificationReceiver extends NotificationReceiverService
implements DpcMigrationListener {
@Override
protected DpcMigrationListener getDpcMigrationListener() {
return this;
}
@Override
public void onMigrationStateChanged(DpcMigrationAttempt migrationAttempt) {
// send success feedback
}
}
處理 Wi-Fi 網路
如果自訂 DPC 管理 Wi-Fi 網路,AMAPI ONC 政策應與這些網路的設定相符,AMAPI 才能順利開始管理這些網路。DPC 遷移與 Wi-Fi 管理的互動方式會因管理模式而異。
公司裝置上的全代管裝置和工作資料夾
遷移期間,Android Device Policy 會假設任何在政策中設定的 Wi-Fi 網路,只要與裝置上設定的 Wi-Fi 網路具有相同的 SSID 和安全性類型,就與相符的設定 Wi-Fi 網路相同。因此,在 ONC 政策中出現對應網路的變更之前,遷移後自訂 DPC 設定的 Wi-Fi 網路不會受到影響。不過,如果遷移後解除安裝自訂 DPC,系統會自動移除自訂 DPC 設定的 Wi-Fi 網路。Android 裝置政策會繼續強制執行政策,如果政策中設定了任何這類網路,系統會照常新增政策中設定的網路。
個人裝置上的工作資料夾
基於技術考量,自訂 DPC 設定的 Wi-Fi 網路必須由自訂 DPC 移除,Android Device Policy 才能開始管理這些 Wi-Fi 網路。AMAPI SDK 會負責處理這項作業,並在將擁有權從自訂裝置政策控制器 (DPC) 轉移至 Android Device Policy 前,移除這類 Wi-Fi 網路,但自訂裝置政策控制器 (DPC) 必須在 DpcMigrationRequest 中傳遞這些網路的相關資訊。遷移後,系統會正常新增政策中設定的網路,因此建議您在政策中設定自訂 DPC 新增的網路。
請注意以下幾點:
- 如果啟用中的網路是透過自訂 DPC 設定的 Wi-Fi 網路,裝置在遷移期間可能會短暫離線。
- 只有自訂 DPC 設定的 Wi-Fi 網路應傳遞至
DpcMigrationRequest,否則如果 AMAPI SDK 無法移除網路 (例如使用者新增的 Wi-Fi 網路),遷移作業就會失敗。 - 只有在自訂 DPC 是個人裝置上的設定檔擁有者時,才應傳遞 Wi-Fi 網路 (
DpcMigrationRequest),否則遷移作業會失敗。 - 基於技術考量,Android 12 是例外狀況,系統會忽略
DpcMigrationRequest中傳遞的網路,並自動移除自訂裝置政策控制器 (DPC) 設定的所有 Wi-Fi 網路。此外,自訂 DPC 必須在 Android 12 上具備ACCESS_WIFI_STATE權限,才能在個人裝置上使用工作資料夾,否則遷移作業會失敗。
注意事項
這項功能有以下注意事項。
企業專屬 ID
如果是 Android 12 以上版本的工作資料夾,企業專屬 ID (可透過 DevicePolicyManager.getEnrollmentSpecificId 存取) 在遷移時不會變更。不過,如果裝置上再次建立由 Android Device Policy 管理的工作資料夾 (例如刪除先前的資料夾或將裝置恢復原廠設定後),企業專屬 ID 就會變更。
完全受管理裝置上的工作資料夾
這項功能不支援搭載 Android 9 或 10 的全代管裝置 (設有工作資料夾)。請勿嘗試遷移這些裝置,且無論是否發生錯誤,DPC 遷移作業都不支援這類裝置。
RESET_PASSWORD 指令
如果裝置設有螢幕鎖定密碼,使用者必須在遷移後確認憑證 (例如重新輸入 PIN 碼),RESET_PASSWORD 指令才會成功。如果裝置沒有螢幕鎖定密碼,遷移作業完成後即可使用 RESET_PASSWORD 指令。