已由自訂 DPC 管理的裝置可遷移至 Android Device Policy (ADP),並善用 Android Management API。
必要條件
- 裝置已由 EMM 管理,並使用自訂 DPC。
- 自訂 DPC 已與 AMAPI SDK 整合。
- 裝置已註冊 Google Play EMM API。
- 裝置屬於 Google Play 管理版帳戶企業。
- 裝置搭載 Android 9 以上版本。
- 如果是公司裝置上的工作資料夾,則裝置必須搭載 Android 11 以上版本。
在自訂 DPC 中整合 AMAPI SDK
遷移程序需要自訂 DPC 應用程式整合 AMAPI SDK。如要進一步瞭解這個程式庫,以及如何將其新增至應用程式,請參閱 AMAPI SDK 整合指南。
遷移裝置的步驟
- 設定政策,供裝置在遷移至 AMAPI 後使用。為提供最佳使用者體驗,這應與 DPC 已在裝置上強制執行的政策相同。AMAPI 中的政策必須屬於 Play EMM API 中裝置所屬的企業。請注意,特定企業在 AMAPI 和 Play EMM API 中的名稱相同。
- 呼叫
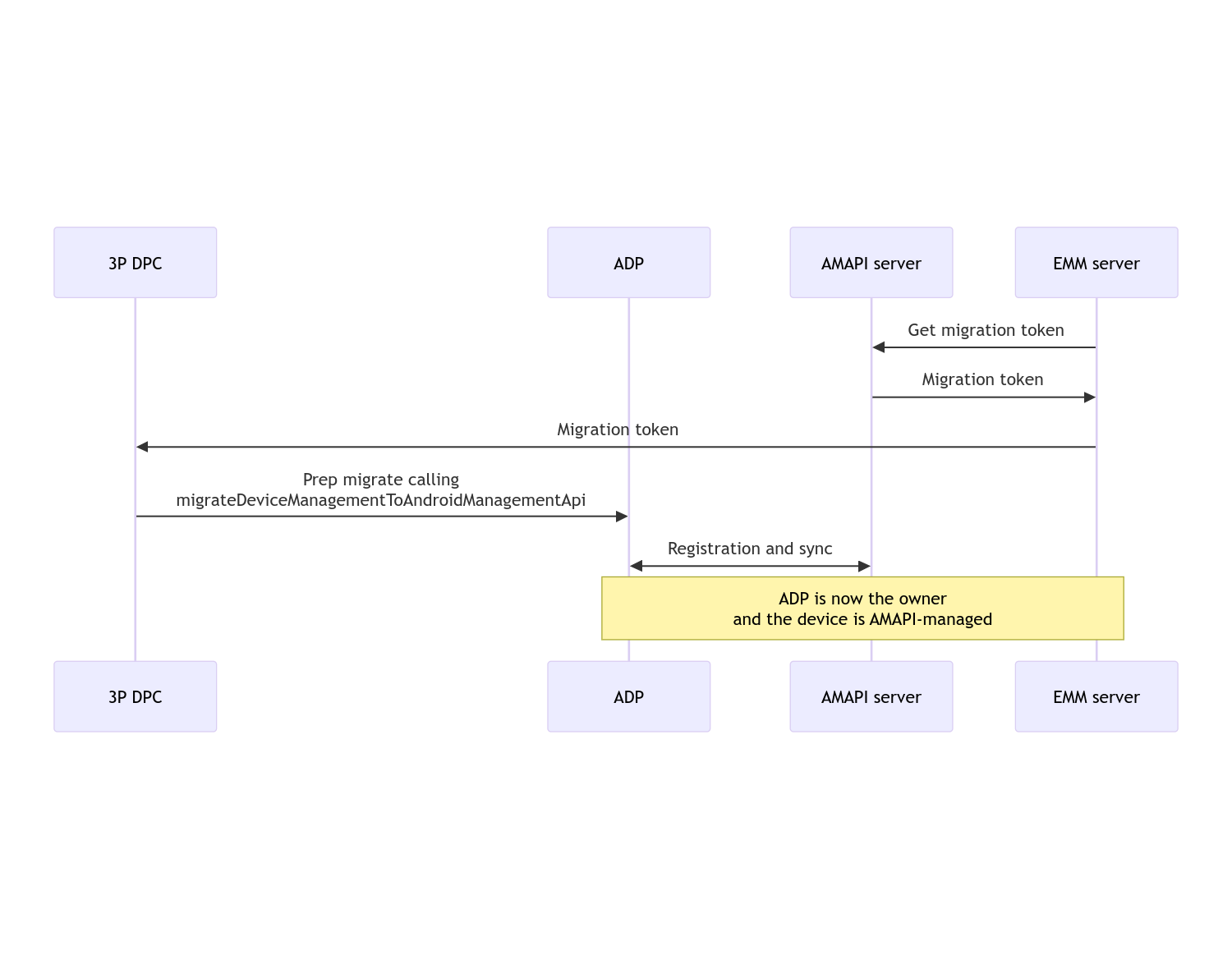
enterprises.migrationTokens.create,為裝置建立遷移權杖。 - 將此遷移權杖的
value傳送至自訂 DPC。 - 使用 Play EMM API,確認裝置上已安裝 Android Device Policy。
- 使用
DpcMigrationClientFactory建立DpcMigrationClient - 請在
DpcMigrationClient上呼叫migrateDeviceManagementToAndroidManagementApi方法。這樣就完成遷移作業。 deviceState會變更為ACTIVE,您會透過 Pub/Sub 管道收到STATUS_REPORT訊息。
遷移完成後,呼叫應用程式就會失去裝置擁有者或設定檔擁有者權限,因為這些權限會轉移至 Android Device Policy。這個程序可由下列序列圖表表示:

注意:裝置必須連上網際網路才能開始遷移。這個程序的設計目的,是為了在遷移期間能持續連上網路,以便在從 DPC 將裝置擁有者或設定檔擁有者權利實際轉移至 Android Device Policy 前,完成需要網路連線的關鍵作業。
遷移權杖
EMM 伺服器會要求遷移權杖,以表示要遷移由自訂 DPC 管理的特定裝置。遷移代碼可用於遷移作業順利完成或到期前。
自訂 DPC 整合
首先,您需要建立 DpcMigrationRequest,並將權杖和 (如有必要) 已設定的 Wi-Fi 網路清單傳遞至建構工具:
// Create a DpcMigrationRequest
DpcMigrationRequest request =
DpcMigrationRequest.builder()
.setMigrationToken(token)
.build();
接著,您可以使用 DpcMigrationClient 並使用 migrateDeviceManagementToAndroidManagementApi 開始遷移程序:
// Create a DpcMigrationClient
DpcMigrationClient dpcMigrationClient = DpcMigrationClientFactory.create(context);
try {
// Use helper function to retrieve Admin component name
var adminComponentName = getAdminComponent(context);
ListenableFuture<DpcMigrationAttempt> futureAttempt =
dpcMigrationClient.migrateDeviceManagementToAndroidManagementApi(
new ComponentName(context, DpcMigrationNotificationReceiver.class),
adminComponentName,
request);
// handle futureAttempt
} catch (RuntimeException e) {
// send failure feedback: "Error: " + e
}
設定 NotificationReceiverService 並追蹤遷移作業
在自訂 DPC 中實作 NotificationReceiverService。
遷移程序會透過 DpcMigrationAttempt 在裝置上追蹤。
您可以直接使用 migrateDeviceManagementToAndroidManagementApi 傳回的值,或使用 getMigrationAttempt 和 listMigrationAttempts 方法取得及列出遷移嘗試。
// Passing an empty name, we retrieve the last attempt
var request = GetDpcMigrationAttemptRequest.builder().build();
var attempt = client.getMigrationAttempt(request);
您可以選擇使用 NotificationReceiverService 設定 DpcMigrationListener,以便監聽 DpcMigrationAttempt 的狀態更新。
// DpcMigrationNotificationReceiver for callback handling
public class DpcMigrationNotificationReceiver extends NotificationReceiverService
implements DpcMigrationListener {
@Override
protected DpcMigrationListener getDpcMigrationListener() {
return this;
}
@Override
public void onMigrationStateChanged(DpcMigrationAttempt migrationAttempt) {
// send success feedback
}
}
處理 Wi-Fi 網路
如果有由自訂 DPC 管理的 Wi-Fi 網路,AMAPI ONC 政策應與這些網路的設定相符,才能讓 AMAPI 順利開始管理這些網路。DPC 遷移與 Wi-Fi 管理的互動方式會因管理模式而異。
完全受管理的裝置和公司裝置上的 Work 設定檔
遷移期間,Android 裝置政策會假設任何在政策中設定的 Wi-Fi 網路,其 SSID 和安全性類型與裝置上已設定的 Wi-Fi 網路相同,也與相符的已設定 Wi-Fi 網路相同。因此,在 ONC 政策與網路對應的情況下,透過自訂 DPC 設定的 Wi-Fi 網路在遷移後不會受到影響。不過,如果在遷移後解除安裝自訂 DPC,系統會自動移除由自訂 DPC 設定的 Wi-Fi 網路。Android 裝置政策會繼續強制執行政策,如果政策中已設定任何這些網路,系統會照常新增政策中設定的網路。
個人裝置上的工作資料夾
基於技術原因,自訂 DPC 設定的 Wi-Fi 網路必須由 Android Device Policy 的專屬 DPC 移除,才能開始管理這些 Wi-Fi 網路。AMAPI SDK 會處理這項作業,並在將擁有權從自訂 DPC 轉移至 Android 裝置政策之前,移除這類 Wi-Fi 網路,但這需要自訂 DPC 在 DpcMigrationRequest 中傳遞這些網路的相關資訊。遷移完成後,系統會正常新增在政策中設定的聯播網,因此建議您也應在政策中設定自訂 DPC 新增的聯播網。
請注意以下幾點:
- 如果有效網路是透過自訂 DPC 設定的 Wi-Fi 網路,裝置在遷移期間可能會短暫離線。
- 請僅在
DpcMigrationRequest中傳遞由自訂 DPC 設定的 Wi-Fi 網路,否則如果 AMAPI SDK 無法移除網路 (例如使用者新增的 Wi-Fi 網路),遷移作業就會失敗。 - 只有在自訂 DPC 是個人裝置上的設定檔擁有者時,才應在
DpcMigrationRequest中傳遞 Wi-Fi 網路,否則遷移作業會失敗。 - 基於技術原因,Android 12 是例外情況,系統會忽略
DpcMigrationRequest中傳遞的網路,並自動移除由自訂 DPC 設定的所有 Wi-Fi 網路。此外,自訂 DPC 必須在 Android 12 中擁有ACCESS_WIFI_STATE權限,才能在個人裝置上設定工作資料夾,否則遷移作業會失敗。
注意事項
以下列舉這項功能的相關注意事項。
企業專屬 ID
對於 Android 12 以上版本的工作資料夾,可從 DevicePolicyManager.getEnrollmentSpecificId 存取的企業專屬 ID 在遷移時不會變更。不過,如果裝置上再次建立由 Android Device Policy 管理的工作資料夾 (例如在刪除先前的資料夾或將裝置恢復原廠設定後),企業專屬 ID 就會隨之變更。
完全受管理裝置上的工作資料夾
這項功能不支援搭載 Android 9 或 10 且設有工作資料夾的全代管裝置。請勿嘗試遷移這些裝置,無論是否發生錯誤,這類裝置都不支援 DPC 遷移。