Perangkat yang sudah dikelola oleh DPC kustom Anda dapat dimigrasikan ke Android Device Policy (ADP) dan memanfaatkan Android Management API.
Prasyarat
- Perangkat sudah dikelola oleh EMM Anda dengan DPC kustom.
- DPC kustom Anda terintegrasi dengan AMAPI SDK.
- Perangkat terdaftar dengan Google Play EMM API.
- Perangkat tersebut milik Akun Google Play perusahaan terkelola.
- Perangkat menjalankan Android 9 atau yang lebih baru.
- Untuk profil kerja di perangkat milik perusahaan, perangkat harus menjalankan Android 11 atau yang lebih baru.
Mengintegrasikan dengan AMAPI SDK di DPC kustom Anda
Proses migrasi memerlukan aplikasi DPC kustom untuk mengintegrasikan SDK AMAPI. Anda dapat menemukan informasi selengkapnya tentang library ini dan cara menambahkannya ke aplikasi Anda di panduan integrasi AMAPI SDK.
Langkah-langkah untuk memigrasikan perangkat
- Siapkan kebijakan yang dimaksudkan untuk digunakan oleh perangkat setelah dimigrasikan ke AMAPI. Untuk pengalaman pengguna terbaik, hal ini harus setara dengan kebijakan yang sudah diterapkan di perangkat oleh DPC Anda. Kebijakan di AMAPI harus milik perusahaan yang sama dengan perusahaan tempat perangkat sudah berada di Play EMM API. Perhatikan bahwa perusahaan tertentu memiliki nama yang sama di AMAPI dan Play EMM API.
- Buat token migrasi untuk perangkat dengan memanggil
enterprises.migrationTokens.create. - Kirim
valuetoken migrasi ini ke DPC kustom Anda. - Pastikan Android Device Policy diinstal di perangkat menggunakan Play EMM API.
- Gunakan
DpcMigrationClientFactoryuntuk membuatDpcMigrationClient - Di
DpcMigrationClient, panggil metodemigrateDeviceManagementToAndroidManagementApi. Tindakan ini akan menyelesaikan migrasi. deviceStateberubah menjadiACTIVE, dan Anda akan menerima pesanSTATUS_REPORTmelalui saluran Pub/Sub.
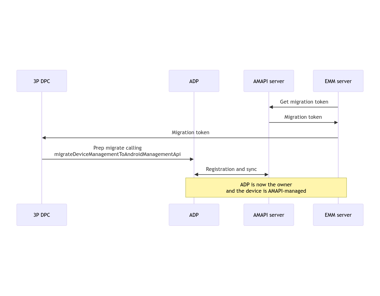
Setelah migrasi selesai, aplikasi panggilan akan kehilangan hak istimewa Pemilik Perangkat atau Pemilik Profil, karena hak istimewa ini ditransfer ke Android Device Policy. Proses ini dapat direpresentasikan oleh diagram urutan berikut:

Catatan: Perangkat harus terhubung ke internet untuk memulai migrasi. Proses ini dirancang agar tahan terhadap pemutusan koneksi jaringan selama proses migrasi, sehingga operasi utama yang memerlukan konektivitas jaringan dilakukan sebelum transfer hak pemilik perangkat atau pemilik profil yang sebenarnya dari DPC Anda ke Android Device Policy terjadi.
Token migrasi
Token migrasi diminta oleh server EMM untuk menandakan niat untuk memigrasikan perangkat tertentu yang dikelola oleh DPC kustom. Token migrasi dapat digunakan hingga migrasi berhasil diselesaikan atau hingga masa berlakunya berakhir.
Integrasi DPC kustom
Pertama, Anda perlu membuat DpcMigrationRequest, meneruskan
token, dan jika perlu, daftar jaringan Wi-Fi yang dikonfigurasi ke
builder-nya:
// Create a DpcMigrationRequest
DpcMigrationRequest request =
DpcMigrationRequest.builder()
.setMigrationToken(token)
.build();
Kemudian, Anda dapat menggunakan DpcMigrationClient dan memulai
proses migrasi dengan
migrateDeviceManagementToAndroidManagementApi:
// Create a DpcMigrationClient
DpcMigrationClient dpcMigrationClient = DpcMigrationClientFactory.create(context);
try {
// Use helper function to retrieve Admin component name
var adminComponentName = getAdminComponent(context);
ListenableFuture<DpcMigrationAttempt> futureAttempt =
dpcMigrationClient.migrateDeviceManagementToAndroidManagementApi(
new ComponentName(context, DpcMigrationNotificationReceiver.class),
adminComponentName,
request);
// handle futureAttempt
} catch (RuntimeException e) {
// send failure feedback: "Error: " + e
}
Menyiapkan NotificationReceiverService dan melacak migrasi
Terapkan NotificationReceiverService
di DPC kustom Anda.
Proses migrasi dilacak di perangkat melalui
DpcMigrationAttempt.
Anda dapat langsung menggunakan yang ditampilkan oleh
migrateDeviceManagementToAndroidManagementApi atau menggunakan
metode getMigrationAttempt dan
listMigrationAttempts untuk mendapatkan dan mencantumkan
upaya migrasi.
// Passing an empty name, we retrieve the last attempt
var request = GetDpcMigrationAttemptRequest.builder().build();
var attempt = client.getMigrationAttempt(request);
Anda dapat menyiapkan DpcMigrationListener secara opsional menggunakan
NotificationReceiverService, untuk memproses
update status DpcMigrationAttempt.
// DpcMigrationNotificationReceiver for callback handling
public class DpcMigrationNotificationReceiver extends NotificationReceiverService
implements DpcMigrationListener {
@Override
protected DpcMigrationListener getDpcMigrationListener() {
return this;
}
@Override
public void onMigrationStateChanged(DpcMigrationAttempt migrationAttempt) {
// send success feedback
}
}
Menangani jaringan Wi-Fi
Jika ada jaringan Wi-Fi yang dikelola oleh DPC kustom, kebijakan ONC AMAPI harus cocok dengan konfigurasi jaringan ini agar AMAPI dapat mulai mengelolanya dengan lancar. Interaksi migrasi DPC dengan pengelolaan Wi-Fi bervariasi bergantung pada mode pengelolaan.
Perangkat terkelola sepenuhnya dan profil kerja di perangkat milik perusahaan
Selama migrasi, Android Device Policy mengasumsikan bahwa jaringan Wi-Fi yang dikonfigurasi dalam kebijakan yang memiliki SSID dan jenis keamanan yang sama dengan jaringan Wi-Fi yang dikonfigurasi di perangkat identik dengan jaringan Wi-Fi yang dikonfigurasi yang cocok. Oleh karena itu, jaringan Wi-Fi yang dikonfigurasi oleh DPC kustom tidak akan diubah setelah migrasi hingga ada perubahan pada kebijakan ONC yang sesuai dengan jaringan. Namun, jika DPC kustom di-uninstal setelah migrasi, jaringan Wi-Fi yang dikonfigurasi oleh DPC kustom akan otomatis dihapus. Kebijakan Perangkat Android terus menerapkan kebijakan, dan jika salah satu jaringan ini dikonfigurasi dalam kebijakan, jaringan seperti yang dikonfigurasi dalam kebijakan akan ditambahkan seperti biasa.
Profil kerja di perangkat pribadi
Karena alasan teknis, jaringan Wi-Fi yang dikonfigurasi oleh DPC kustom harus
dihapus oleh DPC kustom untuk Android Device Policy agar dapat mulai mengelola
jaringan Wi-Fi ini. AMAPI SDK menangani hal ini dan menghapus jaringan Wi-Fi tersebut
sebelum mentransfer kepemilikan dari DPC kustom ke Android Device Policy
tetapi memerlukan DPC kustom untuk meneruskan informasi tentang jaringan ini di
DpcMigrationRequest. Setelah migrasi, jaringan
yang dikonfigurasi dalam kebijakan akan ditambahkan secara normal, jadi sebaiknya jaringan
yang ditambahkan oleh DPC kustom juga dikonfigurasi dalam kebijakan.
Ada beberapa hal yang perlu diperhatikan:
- Jika jaringan aktif adalah jaringan Wi-Fi yang dikonfigurasi oleh DPC kustom, perangkat dapat offline sebentar selama migrasi.
- Hanya jaringan Wi-Fi yang dikonfigurasi oleh DPC kustom yang boleh diteruskan di
DpcMigrationRequest. Jika tidak, migrasi akan gagal jika jaringan tidak dapat dihapus oleh AMAPI SDK (misalnya, jaringan Wi-Fi yang ditambahkan pengguna). - Jaringan Wi-Fi hanya boleh diteruskan di
DpcMigrationRequestjika DPC kustom adalah pemilik profil di perangkat milik pribadi. Jika tidak, migrasi akan gagal. - Karena alasan teknis, Android 12 adalah kasus khusus saat jaringan
yang diteruskan di
DpcMigrationRequestdiabaikan dan semua jaringan Wi-Fi yang dikonfigurasi oleh DPC kustom akan dihapus secara otomatis. Selain itu, DPC kustom harus memiliki izinACCESS_WIFI_STATEdi Android 12 untuk profil kerja di perangkat milik pribadi, jika tidak, migrasi akan gagal.
Peringatan
Berikut beberapa peringatan terkait fitur ini.
ID khusus perusahaan
Untuk profil kerja di Android 12 dan yang lebih baru, ID khusus perusahaan,
yang dapat diakses dari DevicePolicyManager.getEnrollmentSpecificId
tidak berubah pada saat migrasi. Namun, jika profil kerja yang dikelola
oleh Android Device Policy dibuat lagi di perangkat (misalnya setelah
menghapus profil sebelumnya atau setelah mereset perangkat ke setelan pabrik), ID khusus perusahaan akan berubah pada saat itu.
Profil kerja pada perangkat yang terkelola sepenuhnya
Fitur ini tidak didukung di perangkat terkelola sepenuhnya yang memiliki profil kerja yang menjalankan Android 9 atau 10. Migrasi perangkat ini tidak boleh dicoba, dan terlepas dari apakah error muncul atau tidak, perangkat tersebut tidak didukung untuk migrasi DPC.