Urządzenia, którymi zarządza niestandardowy kontroler zasad dotyczących urządzeń, można przenieść do aplikacji Android Device Policy (ADP) i korzystać z interfejsu API zarządzania Androidem.
Wymagania wstępne
- Urządzeniem zarządza już usługa EMM za pomocą niestandardowego adresu DPC.
- Twoja niestandardowa usługa DPC jest zintegrowana z pakietem AMAPI SDK.
- Urządzenie jest zarejestrowane w interfejsie Google Play EMM API.
- Urządzenie należy do grupy kont zarządzanego Sklepu Google Play.
- Urządzenie musi działać na Androidzie 9 lub nowszym.
- W przypadku profili służbowych na urządzeniach należących do firmy urządzenie musi mieć zainstalowanego Androida 11 lub nowszego.
Integracja z pakietem AMAPI SDK w niestandardowym DPC
Proces migracji wymaga, aby niestandardowa aplikacja DPC zintegrowała pakiet SDK AMAPI. Więcej informacji o tej bibliotece i sposobie dodania jej do aplikacji znajdziesz w przewodniku po integracji pakietu AMAPI SDK.
Etapy migracji urządzenia
- Skonfiguruj zasadę, która będzie używana przez urządzenie po przeniesieniu do interfejsu AMAPI. Dla wygody użytkowników powinno to być równoważne z zasadami już stosowanymi na urządzeniu przez administratora. Zasady w AMAPI muszą należeć do tego samego przedsiębiorstwa, do którego należy urządzenie w interfejsie Play EMM API. Pamiętaj, że dana firma ma tę samą nazwę w AMAPI i interfejsie Play EMM API.
- Utwórz token migracji dla urządzenia, wywołując funkcję
enterprises.migrationTokens.create. - Wyślij
valuetego tokena migracji do niestandardowego DPC. - Upewnij się, że na urządzeniu jest zainstalowana aplikacja Android Device Policy. Aby to sprawdzić, użyj interfejsu Play EMM API.
- Użyj aplikacji
DpcMigrationClientFactory, aby utworzyćDpcMigrationClient - Na stronie
DpcMigrationClientwywołaj metodęmigrateDeviceManagementToAndroidManagementApi. To zakończy migrację. - Wartość
deviceStatezmieni się naACTIVE, a Ty otrzymasz wiadomośćSTATUS_REPORTprzez kanał Pub/Sub.
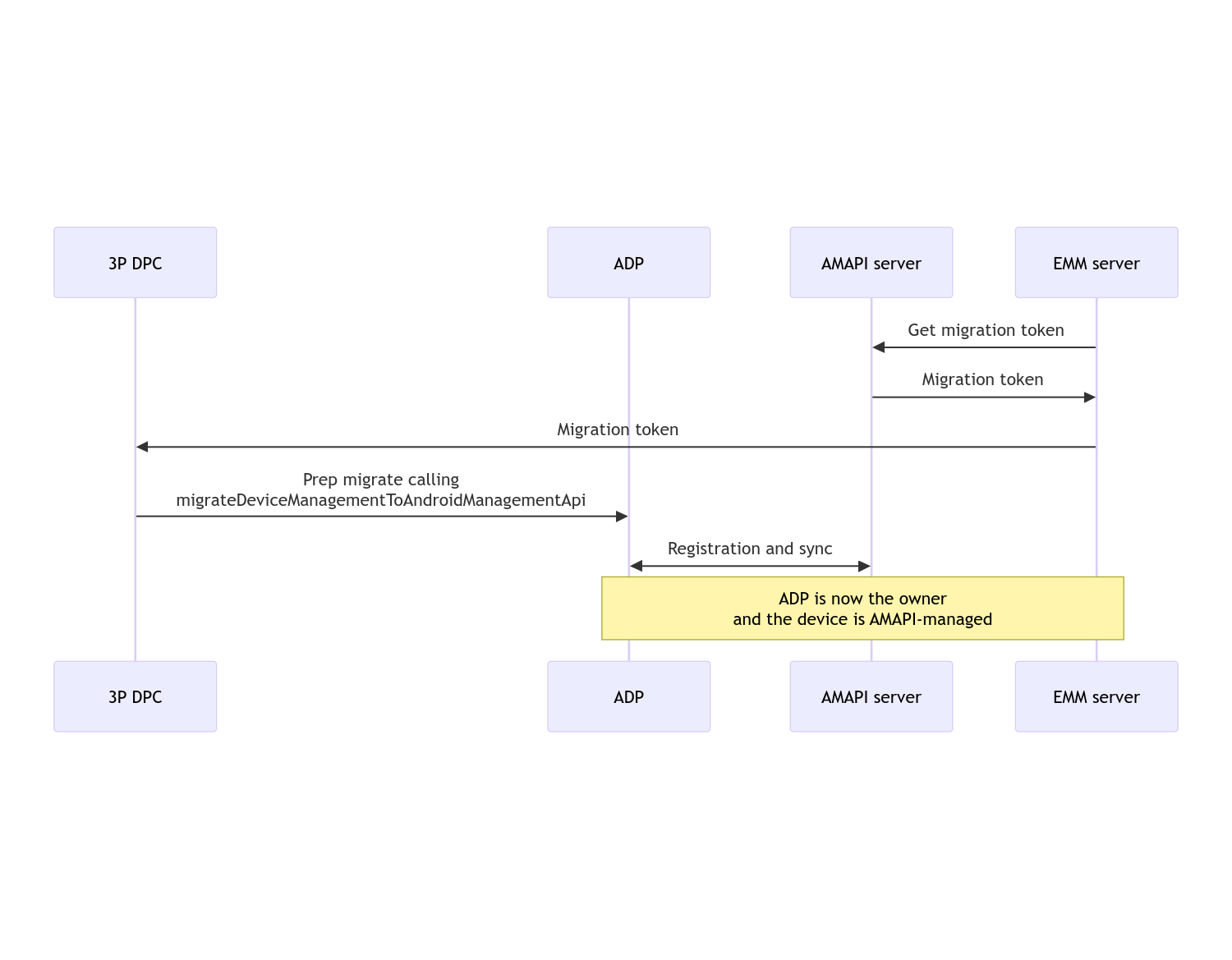
Po zakończeniu migracji aplikacja do połączeń traci uprawnienia właściciela urządzenia lub właściciela profilu, ponieważ są one przenoszone do aplikacji Android Device Policy. Ten proces można przedstawić za pomocą tego diagramu sekwencji:

Uwaga: aby rozpocząć migrację, urządzenie musi być połączone z internetem. Proces ten jest odporny na rozłączenia sieci podczas migracji, dzięki czemu kluczowe operacje wymagające połączenia z siecią są wykonywane przed rzeczywistym przeniesieniem praw właściciela urządzenia lub właściciela profilu z DPC do Android Device Policy.
Token migracji
Serwer EMM prosi o token migracji, aby zasygnalizować zamiar przeniesienia konkretnego urządzenia zarządzanego przez niestandardowy DPC. Token migracji można używać do momentu ukończenia migracji lub do jego wygaśnięcia.
Niestandardowa integracja z DPC
Najpierw musisz utworzyć element DpcMigrationRequest, przekazując do jego konstruktora token i w razie potrzeby listę skonfigurowanych sieci Wi-Fi:
// Create a DpcMigrationRequest
DpcMigrationRequest request =
DpcMigrationRequest.builder()
.setMigrationToken(token)
.build();
Następnie możesz użyć DpcMigrationClient i rozpocząć proces migracji za pomocą migrateDeviceManagementToAndroidManagementApi:
// Create a DpcMigrationClient
DpcMigrationClient dpcMigrationClient = DpcMigrationClientFactory.create(context);
try {
// Use helper function to retrieve Admin component name
var adminComponentName = getAdminComponent(context);
ListenableFuture<DpcMigrationAttempt> futureAttempt =
dpcMigrationClient.migrateDeviceManagementToAndroidManagementApi(
new ComponentName(context, DpcMigrationNotificationReceiver.class),
adminComponentName,
request);
// handle futureAttempt
} catch (RuntimeException e) {
// send failure feedback: "Error: " + e
}
Konfigurowanie NotificationReceiverService i śledzenie migracji
Wdroż NotificationReceiverService w ramach niestandardowego DPC.
Proces migracji jest śledzony na urządzeniu za pomocą DpcMigrationAttempt.
Możesz użyć bezpośrednio metody zwracanej przez funkcję migrateDeviceManagementToAndroidManagementApi lub użyć metod getMigrationAttempt i listMigrationAttempts, aby uzyskać listę prób migracji i wyświetlić ją.
// Passing an empty name, we retrieve the last attempt
var request = GetDpcMigrationAttemptRequest.builder().build();
var attempt = client.getMigrationAttempt(request);
Opcjonalnie możesz skonfigurować DpcMigrationListener za pomocą NotificationReceiverService, aby otrzymywać informacje o stanie DpcMigrationAttempt.
// DpcMigrationNotificationReceiver for callback handling
public class DpcMigrationNotificationReceiver extends NotificationReceiverService
implements DpcMigrationListener {
@Override
protected DpcMigrationListener getDpcMigrationListener() {
return this;
}
@Override
public void onMigrationStateChanged(DpcMigrationAttempt migrationAttempt) {
// send success feedback
}
}
Obsługa sieci Wi-Fi
Jeśli są sieci Wi-Fi zarządzane przez niestandardowy DPC, zasada AMAPI ONC powinna pasować do konfiguracji tych sieci, aby AMAPI mogło nimi płynnie zarządzać. Interakcja migracji DPC z zarządzaniem Wi-Fi różni się w zależności od trybu zarządzania.
W pełni zarządzane urządzenia i profily służbowe na urządzeniach należących do firmy
Podczas migracji Zasady dotyczące urządzeń z Androidem przyjmują, że każda sieć Wi-Fi skonfigurowana w zasadach, która ma ten sam identyfikator SSID i typ zabezpieczeń co skonfigurowana sieć Wi-Fi na urządzeniu, jest identyczna z odpowiadającą skonfigurowaną siecią Wi-Fi. Dlatego sieci Wi-Fi skonfigurowane przez niestandardowy DPC pozostają bez zmian po migracji, dopóki nie nastąpi zmiana zasad ONC odpowiadających danej sieci. Jeśli jednak po migracji niestandardowy DPC zostanie odinstalowany, sieci Wi-Fi skonfigurowane przez niestandardowy DPC zostaną automatycznie usunięte. Zasady urządzenia Androida nadal będą egzekwować zasady, a jeśli któraś z tych sieci jest źle skonfigurowana w zasadach, sieci skonfigurowane w zasadach zostaną dodane w zwykły sposób.
Profil służbowy na urządzeniu osobistym
Z powodów technicznych sieci Wi-Fi skonfigurowane przez niestandardową usługę DPC muszą zostać usunięte przez tę usługę, aby można było nimi zarządzać za pomocą Android Device Policy. Pakiet AMAPI SDK zajmuje się tym i usuwa takie sieci Wi-Fi przed przeniesieniem własności z niestandardowej aplikacji DPC do aplikacji Android Device Policy, ale wymaga, aby niestandardowa aplikacja DPC przekazała informacje o tych sieciach w DpcMigrationRequest. Po migracji sieci skonfigurowane w zasadzie zostaną dodane w zwykły sposób, dlatego zalecamy skonfigurowanie w zasadzie również sieci dodanych przez niestandardowy DPC.
Oto kilka kwestii, o których warto pamiętać:
- Jeśli aktywna sieć to sieć Wi-Fi skonfigurowana przez niestandardowy DPC, urządzenie może na krótko przejść w tryb offline podczas migracji.
- Tylko sieci Wi-Fi skonfigurowane przez niestandardowy pakiet DPC powinny być przekazywane w
DpcMigrationRequest.W przeciwnym razie migracja zakończy się niepowodzeniem, jeśli sieć nie może zostać usunięta przez pakiet SDK AMAPI (np. sieć Wi-Fi dodana przez użytkownika). - Sieci Wi-Fi powinny być przekazywane
DpcMigrationRequesttylko wtedy, gdy niestandardowy DPC jest właścicielem profilu na urządzeniu osobistym. W przeciwnym razie migracja się nie powiedzie. - Z powodów technicznych Android 12 jest wyjątkowym przypadkiem, w którym sieci przekazane w
DpcMigrationRequestsą ignorowane, a wszystkie sieci Wi-Fi skonfigurowane przez niestandardowy DPC są automatycznie usuwane. Ponadto niestandardowy DPC musi mieć uprawnienieACCESS_WIFI_STATEw Androidzie 12 dla profili służbowych na urządzeniach należących do użytkowników, w przeciwnym razie migracja się nie powiedzie.
Zastrzeżenia
Oto kilka zastrzeżeń dotyczących tej funkcji.
Identyfikator firmy
W przypadku profili służbowych na Androidzie 12 lub nowszym identyfikator dla danej firmy, do którego można uzyskać dostęp na stronie DevicePolicyManager.getEnrollmentSpecificId, nie zmienia się w momencie migracji. Jeśli jednak na urządzeniu zostanie ponownie utworzony profil służbowy zarządzany przez aplikację Android Device Policy (np. po usunięciu poprzedniego profilu lub przywróceniu ustawień fabrycznych), identyfikator firmy ulegnie zmianie.
Profile służbowe na w pełni zarządzanych urządzeniach
Ta funkcja nie jest obsługiwana na w pełni zarządzanych urządzeniach z profilem służbowym z Androidem 9 lub 10. Nie należy próbować migrować tych urządzeń. Niezależnie od tego, czy wystąpił błąd, takie urządzenia nie są obsługiwane w przypadku migracji DPC.