Cómo migrar dispositivos existentes a AMAPI

Los dispositivos que ya administra tu DPC personalizado se pueden migrar a la política de dispositivos Android (ADP) y aprovechar la API de Android Management.

Requisitos previos

  • Tu EMM ya administra el dispositivo con un DPC personalizado.
  • Tu DPC personalizado está integrado en el SDK de AMAPI.
  • El dispositivo está inscrito con la API de EMM de Google Play.
  • El dispositivo pertenece a una cuenta empresarial de Google Play administrado.
  • El dispositivo ejecuta Android 9 o una versión posterior.
  • En el caso de los perfiles de trabajo en dispositivos de la empresa, el dispositivo debe ejecutar Android 11 o una versión posterior.

Cómo realizar la integración con el SDK de AMAPI en tu DPC personalizado

El proceso de migración requiere que la aplicación DPC personalizada integre el SDK de AMAPI. Puedes encontrar más información sobre esta biblioteca y cómo agregarla a tu aplicación en la guía de integración del SDK de AMAPI.

Pasos para migrar un dispositivo

  1. Configura una política que el dispositivo usará después de migrar a AMAPI. Para obtener la mejor experiencia del usuario, esto debería ser equivalente a la política que ya aplicó el DPC en el dispositivo. La política en AMAPI debe pertenecer a la misma empresa a la que ya pertenece el dispositivo en la API de Play EMM. Ten en cuenta que una empresa determinada tiene el mismo nombre en la AMAPI y en la API de Play EMM.
  2. Llama a enterprises.migrationTokens.create para crear un token de migración para el dispositivo.
  3. Envía el value de este token de migración a tu DPC personalizado.
  4. Asegúrate de que Android Device Policy esté instalada en el dispositivo con la API de Play EMM.
  5. Usa DpcMigrationClientFactory para crear un DpcMigrationClient
  6. En DpcMigrationClient, llama al método migrateDeviceManagementToAndroidManagementApi. Esto completa la migración.
  7. deviceState cambia a ACTIVE y recibirás un mensaje STATUS_REPORT a través del canal de Pub/Sub.

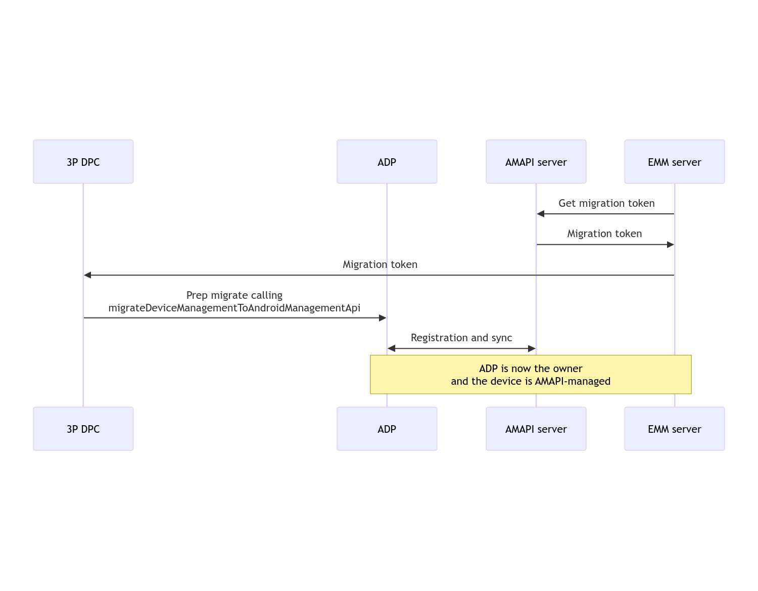
Una vez que se completa la migración, la app de llamadas pierde sus privilegios de propietario del dispositivo o del propietario del perfil, ya que se transfieren a la Política de dispositivos de Android. Este proceso se puede representar con el siguiente diagrama de secuencias:

Diagrama de secuencia de migración de DPC

Nota: El dispositivo debe estar conectado a Internet para comenzar la migración. El proceso está diseñado para ser resistente a las desconexiones de red durante el proceso de migración, de modo que las operaciones clave que requieren conectividad de red se realicen antes de que se produzca la transferencia real de los derechos del propietario del dispositivo o del propietario del perfil de tu DPC a la Política de dispositivos Android.

Token de migración

El servidor de EMM solicita un token de migración para indicar la intención de migrar un dispositivo en particular que administra un DPC personalizado. Se puede usar un token de migración hasta que la migración se complete correctamente o venza.

Integración de DPC personalizada

Primero, debes crear un DpcMigrationRequest, pasar el token y, si es necesario, la lista de redes Wi-Fi configuradas a su compilador:

// Create a DpcMigrationRequest
DpcMigrationRequest request =
        DpcMigrationRequest.builder()
            .setMigrationToken(token)
            .build();

Luego, puedes obtener un DpcMigrationClient y comenzar el proceso de migración con migrateDeviceManagementToAndroidManagementApi:

// Create a DpcMigrationClient
DpcMigrationClient dpcMigrationClient = DpcMigrationClientFactory.create(context);
try {
  // Use helper function to retrieve Admin component name
  var adminComponentName = getAdminComponent(context);

  ListenableFuture<DpcMigrationAttempt> futureAttempt =
          dpcMigrationClient.migrateDeviceManagementToAndroidManagementApi(
              new ComponentName(context, DpcMigrationNotificationReceiver.class),
              adminComponentName,
              request);
  // handle futureAttempt
} catch (RuntimeException e) {
  // send failure feedback: "Error: " + e
}

Cómo configurar un NotificationReceiverService y hacer un seguimiento de la migración

Implementa un NotificationReceiverService en tu DPC personalizado.

Se realiza un seguimiento del proceso de migración en el dispositivo a través de un DpcMigrationAttempt.

Puedes usar directamente el que muestra migrateDeviceManagementToAndroidManagementApi o usar los métodos getMigrationAttempt y listMigrationAttempts para obtener y enumerar los intentos de migración.

// Passing an empty name, we retrieve the last attempt
var request = GetDpcMigrationAttemptRequest.builder().build();

var attempt = client.getMigrationAttempt(request);

De forma opcional, puedes configurar un DpcMigrationListener con tu NotificationReceiverService para escuchar actualizaciones de estado de DpcMigrationAttempt.

// DpcMigrationNotificationReceiver for callback handling
public class DpcMigrationNotificationReceiver extends NotificationReceiverService
    implements DpcMigrationListener {

  @Override
  protected DpcMigrationListener getDpcMigrationListener() {
    return this;
  }

  @Override
  public void onMigrationStateChanged(DpcMigrationAttempt migrationAttempt) {
    // send success feedback
  }
}

Cómo controlar las redes Wi-Fi

Si hay redes Wi-Fi administradas por el DPC personalizado, la política de ONC de AMAPI debería coincidir con la configuración de estas redes para que AMAPI comience a administrarlas sin problemas. La interacción de la migración de DPC con la administración de Wi-Fi varía según el modo de administración.

Perfiles de trabajo y dispositivos completamente administrados en dispositivos empresariales

Durante la migración, la Política de dispositivos Android supone que cualquier red Wi-Fi configurada en la política que tenga el mismo SSID y el mismo tipo de seguridad que una red Wi-Fi configurada en el dispositivo es idéntica a la red Wi-Fi configurada que coincide. Por lo tanto, las redes Wi-Fi configuradas por el DPC personalizado no se modifican después de la migración hasta que se produce un cambio en la política de ONC correspondiente a la red. Sin embargo, si se desinstala el DPC personalizado después de la migración, las redes Wi-Fi configuradas por el DPC personalizado se quitarán automáticamente. La Política de dispositivos de Android sigue aplicando la política y, si alguna de estas redes está configurada en la política, las redes configuradas en la política se agregan como de costumbre.

Perfil de trabajo en un dispositivo personal

Por motivos técnicos, el DPC personalizado debe quitar las redes Wi-Fi que configuró para que la política de dispositivos de Android comience a administrarlas. El SDK de AMAPI se encarga de esto y quita esas redes Wi-Fi antes de transferir la propiedad del DPC personalizado a la Política de dispositivos Android, pero requiere que el DPC personalizado pase información sobre estas redes en DpcMigrationRequest. Después de la migración, las redes configuradas en la política se agregarán de forma normal, por lo que se recomienda que las redes que agregue el DPC personalizado también se configuren en la política.

Ten en cuenta los siguientes puntos:

  • Si la red activa es una red Wi-Fi configurada por un DPC personalizado, el dispositivo puede estar sin conexión durante la migración.
  • Solo se deben pasar las redes Wi-Fi configuradas por el DPC personalizado en DpcMigrationRequest. De lo contrario, la migración fallará si el SDK de AMAPI no puede quitar una red (p. ej., una red Wi-Fi que agregó el usuario).
  • Las redes Wi-Fi deben pasarse en DpcMigrationRequest solo cuando el DPC personalizado es propietario del perfil en un dispositivo de propiedad personal. De lo contrario, la migración falla.
  • Por motivos técnicos, Android 12 es un caso excepcional en el que se ignoran las redes que se pasan en DpcMigrationRequest y se quitan automáticamente todas las redes Wi-Fi que configuró el DPC personalizado. Además, es un requisito que el DPC personalizado tenga el permiso ACCESS_WIFI_STATE en Android 12 para los perfiles de trabajo en dispositivos personales; de lo contrario, la migración fallará.

Advertencias

Estas son algunas advertencias relacionadas con esta función.

ID específico de la empresa

En el caso de los perfiles de trabajo en Android 12 y versiones posteriores, el ID específico de la empresa, al que se puede acceder desde DevicePolicyManager.getEnrollmentSpecificId, no cambia en el momento de la migración. Sin embargo, si se vuelve a crear un perfil de trabajo administrado por la Política de dispositivos Android en el dispositivo (por ejemplo, después de borrar el anterior o restablecer la configuración de fábrica del dispositivo), el ID específico de la empresa cambiará en ese momento.

Perfiles de trabajo en dispositivos completamente administrados

Esta función no es compatible con dispositivos completamente administrados que tengan un perfil de trabajo que ejecute Android 9 o 10. No se debe intentar migrar estos dispositivos y, independientemente de si se genera un error, estos dispositivos no son compatibles con la migración de DPC.